반응형
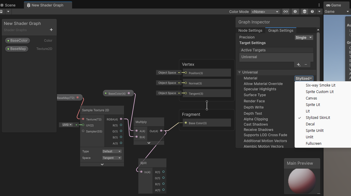
이전 포스팅에서 소개한 ShaderGraph Custom Lighting Model 활용 테스트 내용입니다.
아래 자료를 참고해서 Universal Target을 유지하고, SubTarget만 커스텀으로 추가하는 방식으로 구현했습니다.
SubTarget 커스텀 추가를 통해 Skin, Hair 등 원하는 라이팅 모델을 ShaderGraph에서 사용할 수 있는 것이 가능하지만, Shader 코드 작성이 어렵고 엔진 API가 변동되면 에러 발생할 가능성이 매우 높습니다.



반응형
'Unity' 카테고리의 다른 글
| Unity RenderBufferLoadAction & StoreAction 옵션 설명 (0) | 2025.06.11 |
|---|---|
| Unity Cubemap Shadow (0) | 2025.04.28 |
| Unity ShaderGraph Custom Lighting Model 추가 방법 (0) | 2025.04.10 |
| Unity GPU Indirect Drawing 구현 가이드 & ISM 시스템 개발 과정 (0) | 2025.01.15 |
| URP 2D Sprite FakeShadow for 2.5d (0) | 2024.12.14 |
WRITTEN BY
- CatDarkGame
Technical Artist dhwlgn12@gmail.com
,


